How do I integrate Opensend Connect into Salesforce Marketing Cloud?
Seamlessly integrate Opensend Connect data into Salesforce Marketing Cloud
Step-by-step Setup:
- Click on Integrations/Connections/Add destination

- Select Salesforce Marketing Cloud

- Click on the Next button

- Log in to your Salesforce account and click on Apps/Installed packages

- Click on the “New” button

- Enter the name and description for the new package and click on the Save button

- Click on the Add component button

- Select API integration and click on the Next button

- Select Server to Server and click Next

Provide the Connect required scope:
-
- "email_read"
- "audiences_read"
- "data_extensions_read"
- "data_extensions_write"
- "tracking_events_read"
- "tracking_events_write"
- Once done, click on the Save button

- Copy the Client secret and paste it into the Opensend SFMC setup


- Copy Client ID and URI part before “.rest.marketingcloudapis.com/” (excluding https://") and paste it into the designated Client ID and Subdomain field on Opensend SFMC setup
- Once done, click on the Validate button


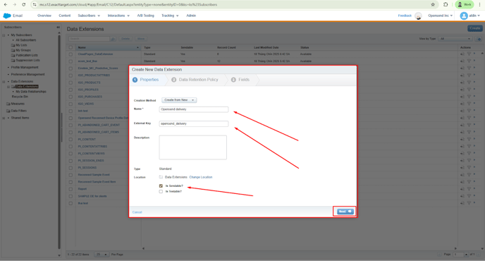
- Go back to SFMC and create a Data extension

- Select the Standard data extension and click OK to confirm

- Add name, external key, and tick “is sendable” checkmark in data extension settings
- Once done, click on the Next button

- Click Next again (You can set up your desired retention policy at this step, as per your needs)

- In the fields section, create new fields for data extension according to the schema below
- Send relationship dropdown at the bottom should be “email” - related to subscribers on “Subscriber key”.

- Schema:

- Once done, click on the Create button
- Click on the Select data extensions dropdown and search for the desired data extension

- Select the data extension that you want to use for a contact delivery and click on the Next button

- Select traffic sources and click on Create destinations

- Select connections and click on the Publish button
